This website requires JavaScript.
Explore
Help
Sign in
thomasabishop
/
eolas
Watch
1
Star
0
Fork
You've already forked eolas
0
Code
Issues
Pull requests
Projects
Releases
Packages
Wiki
Activity
Actions
693d55969d
eolas
/
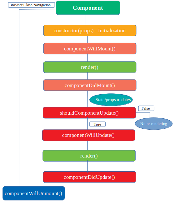
_img
/
react-lifecycle.png
thomasabishop
0d428fd677
Create script to rename image URLs and apply
2022-12-29 20:22:34 +00:00
35 KiB
557x645px
Raw
History